
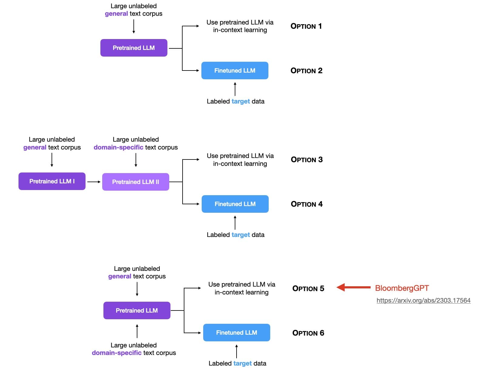
6种大模型的使用方式总结,使用领域数据集持续做无监督预训练可能是一个好选择
Sebastian Raschka是LightningAI的首席科学家,也是前威斯康星大学麦迪逊分校的统计学助理教授。他在大模型领域有非常深的简介,也贡献了许多有价值的内容。在最新的一期统计中,他总结了6种大模型的使用方法,引起了广泛的讨论。其中,关于使用领域数据集做无监督预训练是目前讨论较少,但十分重要的一个方向。
加载中...
汇总「有监督微调」相关的原创 AI 技术文章与大模型实践笔记,持续更新。

Sebastian Raschka是LightningAI的首席科学家,也是前威斯康星大学麦迪逊分校的统计学助理教授。他在大模型领域有非常深的简介,也贡献了许多有价值的内容。在最新的一期统计中,他总结了6种大模型的使用方法,引起了广泛的讨论。其中,关于使用领域数据集做无监督预训练是目前讨论较少,但十分重要的一个方向。